威云功能优化新增11项,为门店效率按下加速键!
2024-12-10

威云功能优化第2弹来咯
盘点流程优化
AI称重功能优化
会员相关资料批量修改
无人值守功能优化等等
每项功能都为门店助力提效
具体功能优化详情
我们一起往下看吧~
威云pos前台增加了收银会员卡支付,免密码的功能。参数默认是不开启的。



威云POS后台系统参数设置→后台业务→业务模块→财务管理增加了 “收银员交款单,允许实交金额为0”的参数功能。参数默认不开启


威云POS后台会员储值加减增加了批量导会员编号+充值金额的功能


威云POS后台客户结算单、货商结算单增加了按单结的功能


威云POS后台系统参数设置→后台业务→通用业务增加了 “收银交款单自动生成本次实交金额”的参数功能。(参数默认不开启)


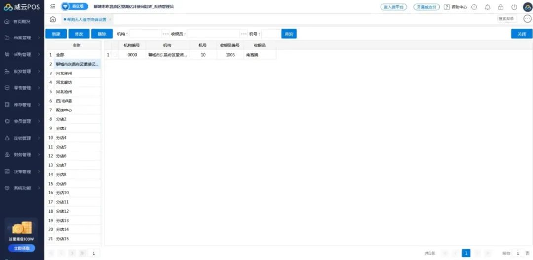
威云pos后台系统功能增加了帮刻无人值守终端设置的功能。


威云pos后台库存管理模块增加了盘点初始化单的功能


威云pos后台库存管理模块增加了盘点单录入的功能



威云pos后台库存管理模块原盘点单录入名称修改成“快速盘点单”的功能


威云pos前台增加了新版AI界面的功能。(参数默认是不开启的)


威云pos后台会员档案批量修改增加了解绑微信公众号和解绑威支付扫码Openid的功能


【点击下方链接免费体验威云】

视频号 | 智百威软件
抖音号| szzbw

